Mơ trong những khối lập phương: Cách tạo thế giới Minecraft bằng AI
Bài viết này khám phá việc sử dụng các mô hình AI tiên tiến như VQ-VAE và Transformer để tạo ra các khối địa hình 3D trong Minecraft. Tác giả đã xây dựng một quy trình hai giai đoạn giúp máy tính "mơ" về các khối voxel, tái tạo cấu trúc tự nhiên của thế giới game mà không cần dùng thuật toán nhiễu truyền thống.

Minecraft là tựa game gắn liền với tuổi thơ của rất nhiều người, và sức hấp dẫn của nó nằm ở khả năng tạo ra thế giới vô tận. Trong các phiên bản hiện tại, Minecraft sử dụng các hàm nhiễu (noise functions) để tạo sinh thế giới theo quy trình (procedurally generate). Tuy nhiên, mục tiêu của dự án này là vượt qua các thuật toán cố định đó và dạy cho một mô hình AI cách "mơ" dưới dạng các khối voxel.
Bằng cách tận dụng sự phát triển của Vector Quantized Variational Autoencoders (VQ-VAE) và Transformer, tác giả đã xây dựng một quy trình để tạo ra các lát cắt thế giới 3D, bắt trọn được cấu trúc cốt lõi của địa hình trong game.
Sơ đồ kiến trúc mô hình
Thách thức của mô hình tạo sinh 3D
Tạo sinh mô hình 3D là một bài toán khó khăn vì các bộ dữ liệu 3D chất lượng cao rất khan hiếm. Hơn nữa, việc thêm một chiều không gian làm tăng độ phức tạp tính toán lên rất nhiều. Một hình ảnh 512x512 có khoảng 262.000 điểm ảnh, nhưng một mô hình 3D cùng độ phân giải sẽ cần tới hơn 134 triệu voxel.
Để giải quyết vấn đề thiếu dữ liệu, tác giả đã tận dụng chính Minecraft làm nguồn dữ liệu voxel tốt nhất. Bằng cách sử dụng script để di chuyển qua một thế giới đã được tạo sẵn và trích xuất dữ liệu từ các tệp vùng (region files) của game, một tập dữ liệu với tính nhất quán ngữ nghĩa cao đã được xây dựng.
Tiền xử lý dữ liệu
Một quan sát quan trọng là phần lớn các khối trong Minecraft là "không khí". Để tối ưu hóa, tác giả đã giới hạn chiều cao của các khối từ y=0 đến y=128. Ngoài ra, để tránh việc mô hình chỉ dự đoán không khí hoặc đá để giảm thiểu mất mát (loss), một hàm mất entropy chéo có trọng số (Weighted Cross-Entropy loss) đã được áp dụng. Điều này buộc mô hình phải chú trọng đến các cấu trúc thiểu số như cỏ, nước hoặc tuyết.
Tổng quan kiến trúc
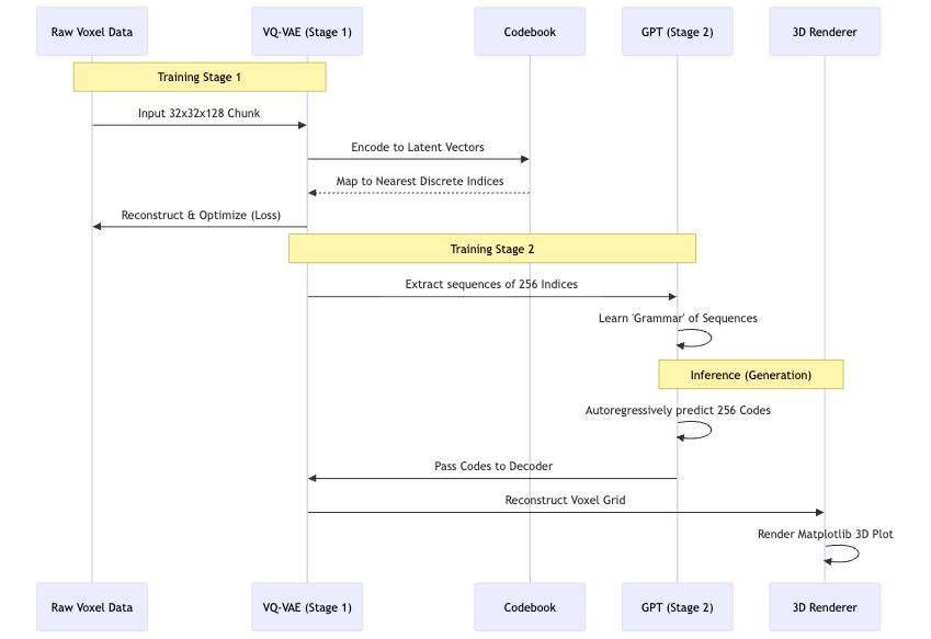
Thay vì xây dựng thế giới từng khối một một cách ngây thơ, dự án sử dụng quy trình hai giai đoạn:
- Token hóa không gian 3D với VQ-VAE: Giai đoạn này giống như việc sử dụng các viên gạch LEGO lớn (ví dụ 2x4) thay vì các viên gạch 1x1 nhỏ xíu. VQ-VAE học cách xây dựng một "từ điển" (codebook) gồm 512 chữ ký cấu trúc 3D duy nhất để tái tạo lại các khối hoàn chỉnh. Các lớp tích chập 3D (3D Convolutions) được sử dụng để mô hình học được mối quan hệ giữa các khối theo cả ba trục X, Y, Z.
- Học ngữ pháp không gian với GPT: Sau khi không gian 3D được nén thành các token, mô hình GPT sẽ học cách sắp xếp các token này. GPT quan sát 8 khối token để học "ngữ pháp" không gian của Minecraft, đảm bảo tính nhất quán về mặt ngữ nghĩa khi tạo ra địa hình mới.
Kết quả
Mô hình đã cho thấy những kết quả ấn tượng. Nó có thể tạo ra các cụm khối lá mô phỏng cấu trúc cây, sử dụng tuyết để phủ lên đỉnh núi đá, và thậm chí tạo ra các hang động ngầm.
Kết quả tạo sinh địa hình Minecraft
Đáng chú ý nhất là cấu trúc bên trong của các khối. Nhờ sử dụng tích chập 3D và hàm mất mát có trọng số, mô hình thực sự tạo ra các đặc điểm ngầm như các hang động liền mạch, vách đá dựng đứng.
Chi tiết hang động và địa hình ngầm
Mặc dù kết quả chưa phải là bản sao hoàn hảo của Minecraft (có một số chỗ bị mờ ranh giới hoặc khối lơ lửng), nhưng khả năng duy trì tính toàn vẹn cấu trúc trong một lưới 2x2 là một thành công lớn đối với một mô hình hoạt động trên không gian tiềm ẩn nén cao.
Kết luận và hướng phát triển
Dự án này chứng minh rằng AI có thể "mơ" về các thế giới voxel. Trong tương lai, mô hình có thể được mở rộng để bao gồm toàn bộ chiều cao của thế giới Minecraft hiện đại hoặc mở rộng từ điển codebook để tạo ra các cấu trúc phức tạp hơn như làng mạc. Khả năng tạo sinh có điều kiện (conditional generation) cũng là một hướng đi hứa hẹn, cho phép người dùng hướng dẫn AI tạo ra các địa hình cụ thể như "Núi" hay "Đại dương".
Bài viết liên quan
Phần mềm
Bản Demo Prompt-to-Excalidraw Chạy Trực Tiếp Trên Trình Duyệt Với Gemma 4 E2B
19 tháng 4, 2026
Công nghệ
Bảy ngôn ngữ lập trình gốc (ur-languages) định hình thế giới công nghệ
19 tháng 4, 2026
Phần mềm
Binary GCD: Tối ưu hóa thuật toán tính ước chung lớn nhất nhanh hơn gấp đôi std::gcd
19 tháng 4, 2026
