Xây dựng hệ thống tự động hóa doanh nghiệp chỉ với 3 USD/tháng cùng n8n, Cloudflare và UpCloud
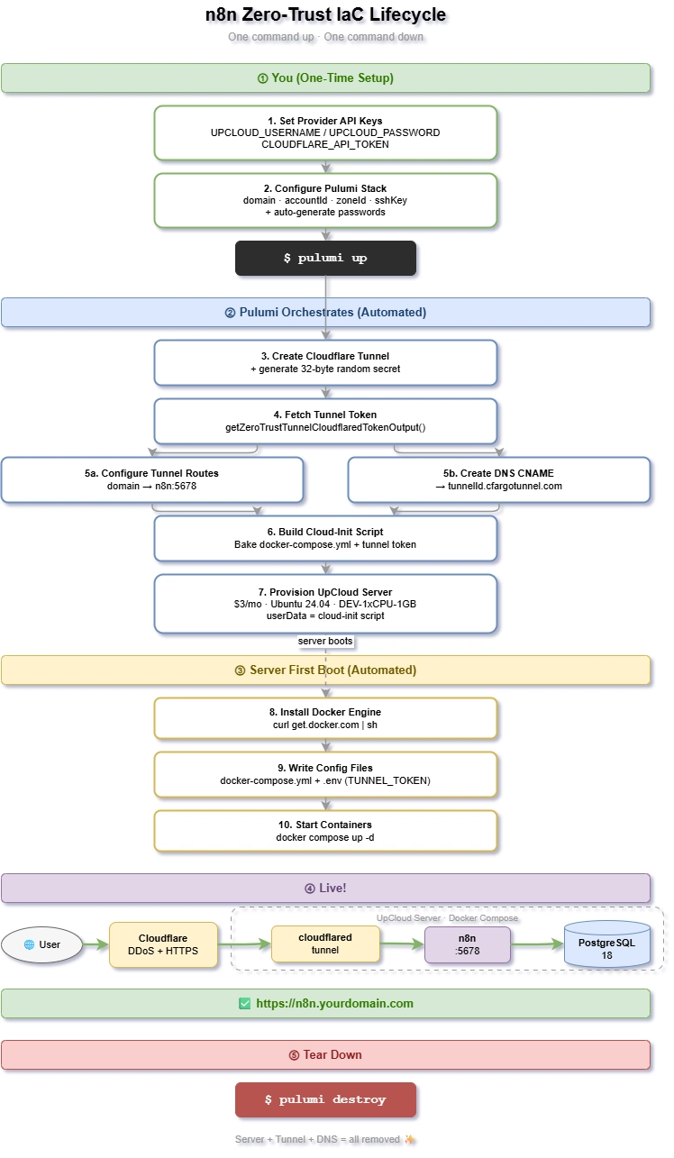
Bài viết giới thiệu cách triển khai một hệ thống tự động hóa workflow n8n an toàn theo mô hình zero-trust, với chi phí chỉ 3 USD/tháng. Chỉ bằng một lệnh Pulumi, bạn có một server UpCloud, kết nối Cloudflare Tunnel bảo mật tuyệt đối, cơ sở dữ liệu PostgreSQL và n8n sẵn sàng hoạt động. Khi không dùng nữa chỉ cần một lệnh xóa sạch mọi thứ.

Xây dựng hệ thống tự động hóa doanh nghiệp chỉ với 3 USD/tháng cùng n8n, Cloudflare và UpCloud
Bằng cách kết hợp Pulumi, UpCloud, Cloudflare và n8n, bạn có thể dễ dàng triển khai một hệ thống tự động hóa workflow doanh nghiệp chạy trên server riêng với bảo mật zero-trust, HTTPS tự động và cơ sở dữ liệu PostgreSQL mạnh mẽ. Toàn bộ quá trình chỉ cần một vài lệnh đơn giản, chi phí duy trì chưa đến 3 USD mỗi tháng.
Hệ thống n8n với Cloudflare Tunnel và UpCloud
Vấn đề của việc tự host hệ thống tự động hóa
Hầu hết hướng dẫn tự host thường yêu cầu người dùng tự mở các cổng mạng (80, 443), thiết lập Nginx, quản lý chứng chỉ Let's Encrypt, rất dễ để xảy ra lỗi và có thể bị tấn công nếu chưa kịp cấu hình bảo mật.
Ngoài ra, nhiều giải pháp sử dụng SQLite làm cơ sở dữ liệu, không thích hợp cho các workflow cần chạy đồng thời do bị khóa truy cập.
Người dùng mong muốn một giải pháp triển khai nhanh, không cần chăm sóc server thủ công, dễ dàng xóa bỏ khi không dùng nữa.
Giải pháp 6 trụ cột
Nhóm tác giả xây dựng một stack tự động hóa gồm:
- Pulumi: Quản lý hạ tầng như code, tự động provision tài nguyên.
- UpCloud: Máy chủ ảo chỉ với 3 USD/tháng (1 CPU, 1 GB RAM, 10 GB SSD, Ubuntu 24.04).
- Cloudflare: Thiết lập zero-trust tunnel, HTTPS tự động và chống DDoS.
- Docker: Chạy container qua Docker Compose.
- n8n: Công cụ quản lý workflow tự động.
- PostgreSQL 18: Cơ sở dữ liệu sản xuất, hỗ trợ chạy nhiều workflow đồng thời.
Zero-Trust: Chìa khóa bảo mật
Thay vì mở cổng và để server trực tiếp tiếp nhận traffic, Cloudflare Tunnel tạo một kết nối outbound duy nhất từ server tới mạng Cloudflare. Traffic người dùng sẽ đi qua Cloudflare rồi chuyển tiếp vào tunnel bảo mật tới n8n.
Mô hình:
Người dùng → Cloudflare (HTTPS + DDoS) → Tunnel → n8n
Không cổng inbound mở trên server, giảm thiểu tối đa bề mặt tấn công, không cần quản lý firewall hay gia hạn chứng chỉ.
Quy trình triển khai đơn giản
Chỉ cần một lệnh pulumi up:
- Pulumi tạo Cloudflare Tunnel với token bảo mật ngẫu nhiên.
- Token tự động được lấy qua API Cloudflare và nhúng vào script khởi tạo.
- Pulumi tạo bản ghi CNAME trỏ domain người dùng vào tunnel.
- Script cloud-init trên server cài Docker, viết file docker-compose và token.
- Khởi chạy 3 container: PostgreSQL, n8n và cloudflared.
Chỉ khoảng một phút sau, n8n đã chạy sẵn sàng trên domain với HTTPS, không cần SSH hay thao tác thủ công nào khác.
Khi không cần dùng nữa chỉ cần pulumi destroy để xóa toàn bộ server, tunnel và DNS — không còn chi phí phát sinh.
Lưu ý về dữ liệu
Dữ liệu PostgreSQL lưu trong volume Docker trên server, đảm bảo không mất khi container restart. Tuy nhiên khi chạy pulumi destroy sẽ mất hết dữ liệu vì server bị xóa.
Với môi trường sản xuất nên cân nhắc dùng dịch vụ PostgreSQL quản lý hoặc gắn volume lưu trữ bền vững để tách biệt dữ liệu khỏi vòng đời server.
So sánh với n8n Cloud
- n8n Cloud: dễ dùng, không cần quản lý server, được cập nhật tự động, thích hợp với người không muốn kỹ thuật.
- Self-hosted stack này: cho phép toàn quyền kiểm soát, dùng domain riêng, database riêng, khả năng mở rộng linh hoạt, phù hợp người thích tự vận hành hạ tầng.
Bạn có thể tùy chọn giải pháp phù hợp với nhu cầu và kỹ năng của mình.
Hướng dẫn nhanh
Chuẩn bị
- Tài khoản UpCloud (API key)
- Tài khoản Cloudflare với domain, token API có quyền chỉnh DNS và Tunnel
- Cài Pulumi CLI và Node.js 18+
Triển khai
cd infra && npm install
cp ../.env.example ../.env
# Chỉnh sửa file .env với token API, domain, Cloudflare IDs
set -a && source ../.env && set +a
pulumi config set --secret postgresPassword "$(openssl rand -hex 16)"
pulumi config set --secret n8nBasicAuthUser "admin"
pulumi config set --secret n8nBasicAuthPassword "$(openssl rand -hex 16)"
pulumi config set --secret n8nEncryptionKey "$(openssl rand -hex 32)"
pulumi up
Truy cập ngay https://n8n.yourdomain.com và đăng nhập.
Hủy bỏ
pulumi destroy
Kết luận
Giải pháp này giúp người dùng chuyên nghiệp và doanh nghiệp nhỏ tiếp cận được hệ thống tự động hóa workflow mạnh mẽ, an toàn và linh hoạt, với chi phí rất tiết kiệm. Đầy đủ tính năng bảo mật zero-trust và dễ dàng mở rộng hoặc xoá bỏ khi cần, phù hợp xu hướng DevOps hiện nay.
Nguồn mã đầy đủ được chia sẻ công khai trên GitHub, bạn có thể dễ dàng sao chép, tùy chỉnh và triển khai trong chưa đầy 5 phút.
Toàn bộ vòng đời triển khai tự động hóa n8n
Bài viết liên quan

Công nghệ
George Orwell đã tiên đoán sự trỗi dậy của "rác thải AI" trong tác phẩm 1984
16 tháng 4, 2026

Phần mềm
Anthropic ra mắt Claude Opus 4.7: Nâng cấp mạnh mẽ cho lập trình nhưng vẫn thua Mythos Preview
16 tháng 4, 2026

Công nghệ
Qwen3.6-35B-A3B: Quyền năng Lập trình Agentic, Nay Đã Mở Cửa Cho Tất Cả
16 tháng 4, 2026
